设计艺术节

“最美笔记”展示湖工大学子学习风采

作者/摄影:吴盈 审稿: 出处:教务处 时间:2020年06月10日 15:12 浏览:

为提高疫情防控期间线上教学有效性,进一步促进良好学风建设,营造勤于学习、善于思考的浓郁学习氛围,展示学生学习探索的过程之美,6月6日-30日,学校将“最美笔记—课程学习思维导图”纳入第二届设计艺术节作品展示之列,供广大师生交流学习。

本次最美笔记评选活动历时100余天,同学们踊跃参与,指导教师悉心指导,各学院认真组织。经过各学院评审后选送116份作品参与校级评审。最终获奖的21份笔记字迹工整,图案精美,知识内部逻辑思维清晰,学习重点与难点标注显目,充分展现了湖工大学子良好的学习习惯。

同学们纷纷表示此次最美笔记的作品的征集,让自己在已完成学习课堂笔记的基础上,对关键知识点进行了归纳总结,结合学校已开展的课外文献阅读和“每科三问”活动,对课程学习进行了综合性、拓展性思考。画出思维导图的过程也是巩固课堂学习效果、提高创新能力的过程。


附:入选最美笔记的部分优秀笔记指导教师评语:

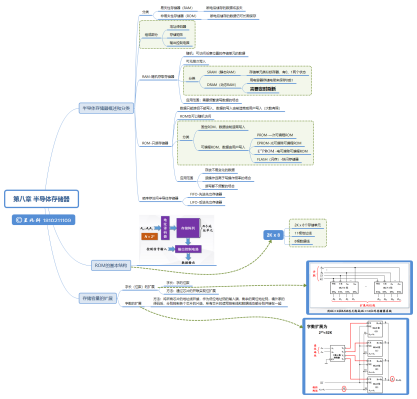
《数字逻辑电路》、《信号与系统》18电信中英1班王兆轩同学的指导教师老师韦琳、张宇评语:

王兆轩的课程笔记完整、优美。能够准确把握学习内容的知识结构,找到关键点,完成各章节学习思维导图的设计,思路清晰,能够准确把握知识点的相互关系和整个课程体系的脉胳,有效地建立起良好的知识体系框架。每次课前提问和课后讨论,他都能够对关键知识点进行更深入的研究和探讨,完成“每课三问”中对问题思维导图的绘制,找到解决问题的方法。

《环境工程微生物》18环境工程2班肖航、方静、王爱嘉、黄炫铭的指导老师李祝评语:

疫情改变我们的教育方式,“授人以鱼,不如授人以渔”,在几个月的课程学习中,肖航等4位同学,积极主动学习尝试,从会用XMIND到善用,将专业基础课知识点,由点到线,由线又到面的梳理贯穿起来,小组同学通力合作、互帮互助、取长补短,从知识点搭建汇集,发展到理论应用和知识的拓展延伸,在思维导图笔记里体现得淋漓尽致。以赛促学效果好,技能的提高,思维的训练,团队的力量,自学能力的提升,不一样的经历,不一样的收获,孩子们加油!

《理论力学》19土木7班刘诗颖的指导老师谭燕、周金枝评语:刘诗颖同学的笔记形式灵活,内容饱满度高,富有美感。从四个方面表达了力学的“美”:一是通过思维导图软件将该课程的全部内容分三个篇章“静力学”、“运动学”和“动力学”呈现出来,结构明朗,总结性强,知识点表达严谨,图文并茂,清晰易懂,更能将每篇章的思考反映在思维导图中;二是结合学校开展的“课程文献阅读和问题探索活动”,该笔记自然流畅地展现了“课程探索与发现”,培养了学生查阅和利用外文文献的能力,扩展学生视野,增加阅读深度和广度,激发了学生对课程的浓厚兴趣以及对问题解决的求知欲,真正让学生实现“乐问、会问、善问”;三是配有完整的手写笔记,锦上添花,使得整体内容更加清晰明确,更具有查阅性与指导性;四是展示了该笔记在线上课堂的共享示范作用,潜移默化地带动着其他同学,效果好。

《概率论与数理统计》18材工1的姚远卓的指导教师董秀明评语:该同学参与的最美笔记-思维导图活动,分成5个系列,包含各章思维导图、章节关联思维导图、课程整体思维导图、知识点思维导图、问题探索思维导图。这些思维导图既有课程整体、又有每一章节部分的总结,还有全书知识点的汇总,非常全面细致;部分章节关联思维导图很好地体现了各个章节内在的联系,为从整体上理解本课程提供了参考。另外针对本课程的特点,能够提出探究问题,特别是能结合当前疫情提出检测阳性与传染病流行判断的问题探索,非常好的阐释了本课程在实际生活中的指导作用。该同学能够在48个学时12周的学习过程中,对这门课的整体结构有如此好的理解和把握,做出这么美观又系统的思维导图,体现了该同学的坚持和努力,还有良好的团队组织合作能力,值得赞赏。

以上优秀笔记的详情请浏览湖工大艺术节作品展